เนื้อผ้า

เมื่อเราเข้าใจแนวคิดหลักๆ ของโหนดแล้ว เราจะมาวิเคราะห์สิ่งที่ช่วยให้อุปกรณ์สื่อสารกันได้

ข้อกำหนด Matter ใช้เมธอดที่ซับซ้อนสำหรับ การเข้ารหัส และ การถอดรหัส ข้อมูล รวมถึงกลไกที่ปลอดภัยสำหรับ การรับรองข้อมูลประจำตัวของโหนดและการแชร์ข้อมูลเข้าสู่ระบบการเข้ารหัส

เมื่อใดก็ตามที่ชุดอุปกรณ์ในเครือข่ายหนึ่งๆ ใช้โดเมนความปลอดภัยเดียวกัน และด้วยเหตุนี้จึงทำให้โหนดต่างๆ สื่อสารกันได้อย่างปลอดภัย ชุดอุปกรณ์ดังกล่าวนี้จะเรียกว่า Fabric Fabric จะแชร์ใบรับรองระดับบนสุด (ผู้ออกใบรับรอง (CA)) (Root of Trust) เดียวกัน และภายในบริบทของ CA จะมีตัวระบุ 64 บิตที่ไม่ซ้ำกันซึ่งเรียกว่า Fabric ID

ดังนั้นกระบวนการจัดเตรียมอุปกรณ์ คือการกำหนดข้อมูลเข้าสู่ระบบ Fabric ให้แก่โหนดใหม่เพื่อให้สื่อสารกับโหนดอื่นๆ ใน Fabric เดียวกันได้

ข้อมูลเข้าสู่ระบบการทำงาน

Commissioner จะตั้งค่า รูทของความน่าเชื่อถือ ในโหนดที่อยู่ระหว่างการจัดเตรียมอุปกรณ์ ซึ่งโดยปกติแล้วจะเป็นอุปกรณ์ที่มี GUI บางประเภท เช่น สมาร์ทโฟน ฮับ หรือคอมพิวเตอร์ หลังจากได้รับจากผู้จัดการโดเมนการดูแลระบบ (ADM) ซึ่งมักจะเป็นระบบนิเวศที่ทำหน้าที่เป็นผู้ออกใบรับรอง Root ที่เชื่อถือได้ (CA)

Commissioner มีสิทธิ์เข้าถึง CA จึงขอข้อมูลเข้าสู่ระบบการทำงานของโหนด จาก CA ในนามของโหนดที่อยู่ระหว่างการจัดเตรียมอุปกรณ์หรือ Commissionee ข้อมูลเข้าสู่ระบบประกอบด้วย 2 ส่วน ได้แก่

ตัวระบุการทำงานของโหนด (หรือรหัสการทำงานของโหนด) คือหมายเลข 64 บิตที่ระบุโหนดทุกโหนดใน Fabric ได้อย่างไม่ซ้ำกัน

ใบรับรองการทำงานของโหนด (NOC) คือชุดข้อมูลเข้าสู่ระบบที่โหนดใช้เพื่อสื่อสารและระบุตัวตนภายใน Fabric โดยสร้างขึ้นจากกระบวนการคำขอลงชื่อใบรับรองการทำงานของโหนด (NOCSR)

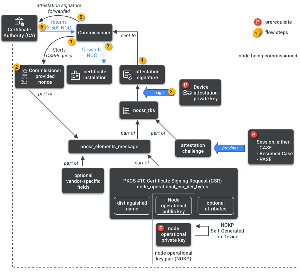
NOCSR คือขั้นตอนที่ทำงานในโหนดที่อยู่ระหว่างการจัดเตรียมอุปกรณ์ โดยจะผูกองค์ประกอบการเข้ารหัสหลายรายการเข้าด้วยกัน แล้วส่งไปยัง Commissioner ซึ่งจะขอ NOC ที่เกี่ยวข้องจากระบบนิเวศ CA รูปที่ 1 แสดงแผนผังทรัพยากร Dependency นี้และลำดับการดำเนินการบางอย่าง

ทรัพยากร Dependency ของการสร้าง NOC
รูปที่ 1: การพึ่งพาการสร้าง NOC

แม้ว่าการทำความเข้าใจองค์ประกอบการเข้ารหัสแต่ละรายการจะมีความสำคัญต่อการพัฒนา SDK แต่การวิเคราะห์บทบาทและผลกระทบขององค์ประกอบเหล่านั้นอย่างเต็มรูปแบบจะอยู่นอกขอบเขตของไพรเมอร์ สิ่งสำคัญที่ควรทราบมีดังนี้

  • ระบบนิเวศ CA จะออก NOC ใน Fabric ที่ใช้งานจริง
  • NOC จะผูกกับคู่คีย์การทำงานของโหนด (NOKP) ที่ไม่ซ้ำกันด้วยการเข้ารหัส
  • โหนดที่อยู่ระหว่างการจัดเตรียมอุปกรณ์จะสร้าง NOKP ในระหว่างกระบวนการจัดเตรียมอุปกรณ์
  • ข้อมูล NOCSR ที่ส่งไปยังระบบนิเวศจะมีคีย์สาธารณะการทำงานของโหนด แต่ระบบจะไม่ส่งคีย์ส่วนตัวการทำงานของโหนดไปยัง Commissioner หรือ CA
  • กระบวนการ NOCSR ใช้ข้อมูลจากขั้นตอนการรับรอง ลงชื่อ ข้อมูล CSRSR และตรวจสอบคำขอให้ CA สร้าง NOC ที่เชื่อถือได้

ขั้นตอนการรับรอง คือกระบวนการที่ Commissioner ใช้เพื่อรับรองว่า

  • อุปกรณ์ผ่านการรับรอง Matter แล้ว
  • อุปกรณ์เป็นไปตามที่กล่าวอ้าง โดยจะพิสูจน์ผู้จำหน่าย รหัสสินค้า และข้อมูลการผลิตอื่นๆ ด้วยการเข้ารหัส

ผู้ดูแลระบบหลายคน

นอกจากนี้ยังสามารถจัดเตรียมอุปกรณ์โหนดใน Fabric มากกว่า 1 รายการได้ด้วย ซึ่งมักจะเรียกว่าผู้ดูแลระบบหลายคน ตัวอย่างเช่น เราอาจมีอุปกรณ์ที่จัดเตรียมอุปกรณ์ทั้งใน Fabric ของผู้ผลิตและ Fabric ของระบบนิเวศคลาวด์ โดยแต่ละ Fabric จะจัดการการสื่อสารที่เข้ารหัสชุดต่างๆ และทำงานอย่างอิสระ

เนื่องจาก Fabric หลายรายการอาจอยู่ร่วมกันได้ อุปกรณ์จึงอาจมีข้อมูลเข้าสู่ระบบการทำงานของโหนดหลายชุด อย่างไรก็ตาม โมเดลข้อมูลของโหนดจะแชร์กัน โดยแอตทริบิวต์คลัสเตอร์ เหตุการณ์ และการดำเนินการจะเหมือนกันระหว่าง Fabric ดังนั้น แม้ว่าจะมีการตั้งค่าข้อมูลเข้าสู่ระบบ Thread และ/หรือ Wi-Fi ในระหว่างกระบวนการจัดเตรียมอุปกรณ์ แต่ข้อมูลดังกล่าวจะเป็นส่วนหนึ่งของ คลัสเตอร์การทำงานของเครือข่าย, ซึ่งแชร์ระหว่าง Fabric ทั้งหมดและเป็นส่วนหนึ่งของ DM ของโหนด ไม่ใช่ข้อมูลเข้าสู่ระบบ Fabric