اکنون که برخی از مفاهیم کلیدی گره را درک کردهایم، به بررسی این موضوع خواهیم پرداخت که چه چیزی دستگاهها را قادر میسازد تا با یکدیگر ارتباط برقرار کنند.
مشخصات Matter از روشهای پیچیدهای برای رمزگذاری و رمزگشایی اطلاعات و همچنین سازوکارهای ایمن برای اطمینان از هویت یک گره و به اشتراکگذاری اعتبارنامههای رمزنگاری استفاده میکند.
هر زمان که مجموعهای از دستگاهها در یک شبکه، دامنه امنیتی یکسانی را به اشتراک بگذارند و در نتیجه ارتباط امن بین گرهها برقرار شود، به این مجموعه Fabric گفته میشود. Fabricها، گواهی سطح بالای Certificate Authority ( CA ) یکسانی ( Root of Trust ) و در چارچوب CA، یک شناسه ۶۴ بیتی منحصر به فرد به نام Fabric ID را به اشتراک میگذارند.
بنابراین فرآیند راهاندازی، تخصیص اعتبارنامههای Fabric به یک گره جدید است تا بتواند با گرههای دیگر در همان Fabric ارتباط برقرار کند.
اعتبارنامههای عملیاتی
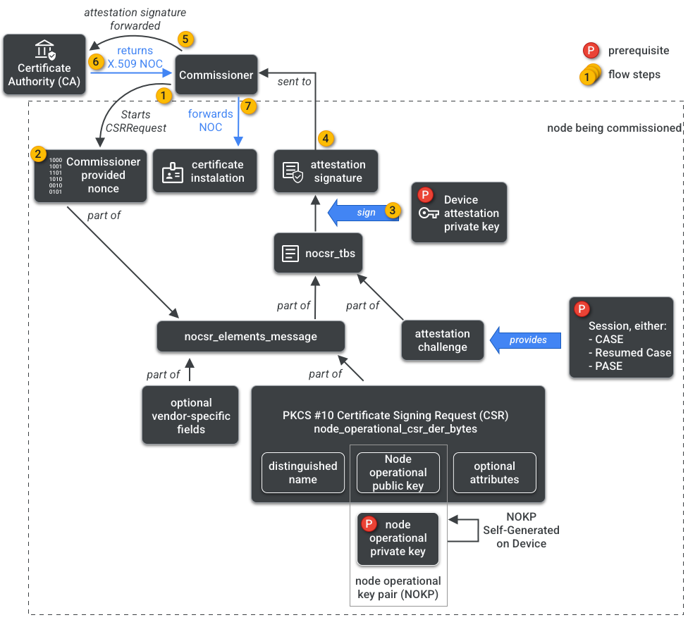
ریشه اعتماد (Root of Trust) پس از دریافت از یک مدیر دامنه اداری ( ADM )، که اغلب یک اکوسیستم است که به عنوان یک مرجع صدور گواهی ریشه معتبر ( CA ) عمل میکند، روی یک گره (Node) که توسط کمیسر (Commissioner) در حال راهاندازی است، تنظیم میشود. این گره معمولاً دستگاهی با نوعی رابط کاربری گرافیکی (GUI) مانند تلفن هوشمند، هاب یا رایانه است .
کمیسیونر به CA دسترسی دارد. بنابراین، از طرف گرهای که قرار است مأموریت یابد یا کمیسیونشونده، اعتبارنامههای عملیاتی گره را از CA درخواست میکند. این اعتبارنامهها از دو بخش تشکیل شدهاند:
شناسه عملیاتی گره (یا شناسه عملیاتی گره ) یک عدد ۶۴ بیتی است که به طور منحصر به فرد هر گره را در Fabric شناسایی میکند.
گواهی عملیاتی گره ( NOC ) مجموعهای از اعتبارنامهها است که گرهها برای برقراری ارتباط و شناسایی خود در یک Fabric از آنها استفاده میکنند. این اعتبارنامهها توسط فرآیند درخواست امضای گواهی عملیاتی گره ( NOCSR ) تولید میشوند.
NOCSR رویهای است که روی گرهای که در حال راهاندازی است اجرا میشود. این رویهای چندین عنصر رمزنگاری را به هم متصل میکند، سپس آنها را به کمیسر ارسال میکند، که از اکوسیستم CA، NOC مربوطه را درخواست میکند. شکل 1 این درخت وابستگی و ترتیب انجام برخی عملیات را نشان میدهد.

اگرچه درک هر عنصر رمزنگاری برای توسعه SDK مهم است، اما تجزیه و تحلیل کامل نقش و پیامدهای آنها خارج از محدوده پرایمر است. نکته مهم این است که:
- NOCها توسط اکوسیستم CA روی پارچههای تولیدی در دنیای واقعی صادر میشوند.
- NOCها به صورت رمزنگاری به جفت کلید عملیاتی گره ( NOKP ) منحصر به فرد متصل هستند.
- NOKP توسط گرهای که در طول فرآیند راهاندازی راهاندازی میشود، تولید میشود.
- اطلاعات NOCSR ارسال شده به اکوسیستم شامل کلید عمومی عملیاتی گره است، اما کلید خصوصی عملیاتی گره هرگز به کمیسیونر یا مرجع صدور گواهی ارسال نمیشود.
- فرآیند NOCSR از ورودیهای رویه گواهی استفاده میکند، اطلاعات CSRSR را امضا میکند و در نتیجه درخواست CA را برای تولید یک NOC قابل اعتماد تأیید میکند.
روش گواهیدهی فرآیندی است که توسط کمیسر برای تأیید موارد زیر استفاده میشود:
- این دستگاه گواهینامه Matter را دریافت کرده است.
- این دستگاه واقعاً همان چیزی است که ادعا میکند: به صورت رمزنگاریشده اطلاعات فروشنده، شناسه محصول و سایر اطلاعات تولید خود را اثبات میکند.
چند مدیری
گرهها همچنین ممکن است روی بیش از یک Fabric راهاندازی شوند. این ویژگی اغلب به عنوان multi-admin شناخته میشود. به عنوان مثال، ممکن است یک دستگاه داشته باشیم که هم به Fabric سازنده و هم به Fabric یک اکوسیستم ابری متصل باشد، به طوری که هر Fabric مجموعه متفاوتی از ارتباطات رمزگذاری شده را مدیریت کرده و به طور مستقل عمل کند.
از آنجایی که ممکن است چندین Fabric همزمان وجود داشته باشند، یک دستگاه ممکن است چندین مجموعه اعتبارنامه عملیاتی Node داشته باشد. با این حال، مدل داده Node مشترک است: ویژگیها، رویدادها و اقدامات Cluster بین Fabricها مشترک است. بنابراین، اگرچه اعتبارنامههای Thread و/یا Wi-Fi در طول فرآیند راهاندازی تنظیم میشوند، اما بخشی از Networking Operational Cluster هستند که بین همه Fabricها و بخشی از DM گره، نه اعتبارنامههای Fabric، به اشتراک گذاشته میشوند.