Vải

Giờ đây, khi đã hiểu một số khái niệm chính về một Nút, chúng ta sẽ phân tích những yếu tố giúp các Thiết bị giao tiếp với nhau.

Thông số kỹ thuật Matter sử dụng các phương thức tinh vi để mã hoágiải mã thông tin, cũng như các cơ chế an toàn để đảm bảo danh tính của một Nút và chia sẻ thông tin đăng nhập mật mã.

Bất cứ khi nào một nhóm Thiết bị trong mạng chia sẻ cùng một miền bảo mật và do đó cho phép giao tiếp an toàn giữa các Nút, nhóm này được gọi là Cấu trúc. Các Fabric dùng chung chứng chỉ cấp cao nhất của Tổ chức phát hành chứng chỉ (CA) (Root of Trust) và trong bối cảnh của CA, một giá trị nhận dạng duy nhất gồm 64 bit có tên là Fabric ID.

Do đó, quy trình thiết lập là việc chỉ định thông tin đăng nhập Fabric cho một Node mới để Node đó có thể giao tiếp với các Node khác trong cùng một Fabric.

Thông tin xác thực hoạt động

Root of Trust được đặt trên một Nút trong quá trình thiết lập của Commissioner, thường là một thiết bị có một số loại GUI, chẳng hạn như điện thoại thông minh, trung tâm hoặc máy tính, sau khi nhận được từ Administrative Domain Manager (ADM), thường là một hệ sinh thái đóng vai trò là Trusted Root Certificate Authority (CA).

Uỷ viên có quyền truy cập vào CA. Do đó, yêu cầu Node Operational Credentials (Thông tin xác thực hoạt động của nút) từ CA thay mặt cho nút đang được uỷ quyền hoặc Commissionee (Bên được uỷ quyền). Thông tin đăng nhập bao gồm 2 phần:

Giá trị nhận dạng hoạt động của nút (hoặc Mã nhận dạng nút hoạt động) là một số có 64 bit, dùng để xác định riêng biệt từng Nút trong Fabric.

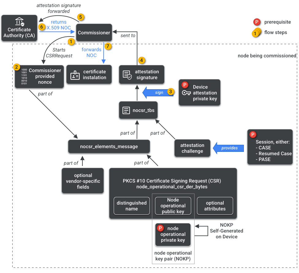
Chứng chỉ vận hành nút (NOC) là một bộ thông tin đăng nhập mà các Nút sử dụng để giao tiếp và xác định danh tính của chúng trong một Fabric. Chúng được tạo bằng quy trình Yêu cầu ký chứng chỉ hoạt động của nút (NOCSR).

NOCSR là một quy trình chạy trên Node đang được uỷ quyền. Nó liên kết một số phần tử mật mã, sau đó gửi chúng đến Uỷ viên. Uỷ viên sẽ yêu cầu hệ sinh thái CA cung cấp NOC tương ứng. Hình 1 mô tả cây phụ thuộc này và thứ tự mà một số thao tác diễn ra.

Các phần phụ thuộc của quá trình tạo NOC
Hình 1: Các phần phụ thuộc của quá trình tạo NOC

Mặc dù việc tìm hiểu từng phần tử mật mã là rất quan trọng đối với quá trình phát triển SDK, nhưng việc phân tích đầy đủ vai trò và ý nghĩa của các phần tử này nằm ngoài phạm vi của tài liệu giới thiệu. Điều quan trọng cần lưu ý là:

  • NOC được hệ sinh thái CA phát hành trên các cấu trúc sản xuất ngoài đời thực.
  • NOC được liên kết bằng phương thức mã hoá với Cặp khoá hoạt động của nút (NOKP) duy nhất.
  • NOKP được tạo bởi nút được uỷ quyền trong quá trình uỷ quyền.
  • Thông tin NOCSR được gửi đến hệ sinh thái bao gồm Khoá công khai hoạt động của nút, nhưng Khoá riêng tư hoạt động của nút sẽ không bao giờ được gửi đến Người uỷ quyền hoặc CA.
  • Quy trình NOCSR sử dụng thông tin đầu vào từ Quy trình chứng thực, ký thông tin CSRSR, do đó xác thực yêu cầu để CA tạo NOC đáng tin cậy.

Quy trình chứng thực là quy trình mà Uỷ viên sử dụng để chứng nhận rằng:

  • Thiết bị đã được Matter chứng nhận.
  • Thiết bị thực sự là những gì nó tuyên bố: thiết bị này chứng minh bằng mật mã Nhà cung cấp, Mã nhận dạng sản phẩm và các thông tin sản xuất khác.

Nhiều quản trị viên

Các nút cũng có thể được đưa vào sử dụng trên nhiều Fabric. Thuộc tính này thường được gọi là nhiều quản trị viên. Ví dụ: chúng ta có thể có một Thiết bị được uỷ quyền cho cả Fabric của nhà sản xuất và Fabric của hệ sinh thái đám mây, trong đó mỗi Fabric xử lý một bộ giao tiếp được mã hoá khác nhau và hoạt động độc lập.

Vì có thể có nhiều Fabric cùng tồn tại, nên một Thiết bị có thể có nhiều bộ thông tin xác thực hoạt động của Nút. Tuy nhiên, Mô hình dữ liệu của Nút được chia sẻ: Thuộc tính, Sự kiện và Hành động của Cụm là điểm chung giữa các Cấu trúc. Do đó, mặc dù Thread và/hoặc thông tin đăng nhập Wi-Fi được đặt trong quá trình thiết lập, nhưng chúng thuộc Cụm hoạt động mạng, được chia sẻ giữa tất cả các Fabric và là một phần của DM của nút, chứ không phải thông tin đăng nhập Fabric.