ফ্যাব্রিক

এখন যেহেতু আমরা নোডের কিছু মূল ধারণা বুঝতে পেরেছি, আমরা বিশ্লেষণ করব কী কারণে ডিভাইসগুলো একে অপরের সাথে যোগাযোগ করতে পারে।

Matter স্পেক তথ্য এনক্রিপ্টডিক্রিপ্ট করার জন্য অত্যাধুনিক পদ্ধতি ব্যবহার করে, সেইসাথে একটি নোডের পরিচয় নিশ্চিত করা এবং ক্রিপ্টোগ্রাফিক ক্রেডেনশিয়াল শেয়ার করার জন্য নিরাপদ প্রক্রিয়াও ব্যবহার করে।

যখন একটি নেটওয়ার্কের একগুচ্ছ ডিভাইস একই নিরাপত্তা ডোমেইন শেয়ার করে এবং এর ফলে নোডগুলোর মধ্যে সুরক্ষিত যোগাযোগ সম্ভব হয়, তখন এই সেটটিকে ফ্যাব্রিক বলা হয়। ফ্যাব্রিকগুলো একই সার্টিফিকেট অথরিটি ( CA )-র শীর্ষ-স্তরের সার্টিফিকেট ( রুট অফ ট্রাস্ট ) এবং CA-এর প্রেক্ষাপটে ফ্যাব্রিক আইডি নামক একটি অনন্য ৬৪-বিট শনাক্তকারী শেয়ার করে।

সুতরাং, কমিশনিং প্রক্রিয়া হলো একটি নতুন নোডকে ফ্যাব্রিক ক্রেডেনশিয়াল প্রদান করা, যাতে এটি একই ফ্যাব্রিকের অন্যান্য নোডের সাথে যোগাযোগ করতে পারে।

কার্যকরী প্রমাণপত্র

অ্যাডমিনিস্ট্রেটিভ ডোমেইন ম্যানেজার ( ADM ) থেকে রুট অফ ট্রাস্ট গ্রহণ করার পর, কমিশনারের তত্ত্বাবধানে থাকা একটি নোডে রুট অফ ট্রাস্ট সেট করা হয়। এই কমিশনার সাধারণত স্মার্টফোন, হাব বা কম্পিউটারের মতো কোনো গ্রাফিক্যাল ইউজার ইন্টারফেস (GUI) যুক্ত একটি ডিভাইস হয়ে থাকে। ADM প্রায়শই এমন একটি ইকোসিস্টেম যা ট্রাস্টেড রুট সার্টিফিকেট অথরিটি ( CA ) হিসেবে কাজ করে।

কমিশনারের সিএ (CA)-তে প্রবেশাধিকার রয়েছে। এজন্য এটি চালু হতে চলা নোড বা কমিশনগ্রহীতার পক্ষ থেকে সিএ (CA)-এর কাছে নোড অপারেশনাল ক্রেডেনশিয়ালস (Node Operational Credentials) অনুরোধ করে। এই ক্রেডেনশিয়ালস দুটি অংশ নিয়ে গঠিত:

নোড অপারেশনাল আইডেন্টিফায়ার (বা অপারেশনাল নোড আইডি ) হলো একটি ৬৪-বিট সংখ্যা যা ফ্যাব্রিকের প্রতিটি নোডকে অনন্যভাবে শনাক্ত করে।

নোড অপারেশনাল সার্টিফিকেট ( NOC ) হলো পরিচয়পত্রের একটি সেট যা নোডগুলো একটি ফ্যাব্রিকের মধ্যে নিজেদের মধ্যে যোগাযোগ ও শনাক্তকরণের জন্য ব্যবহার করে। এগুলো নোড অপারেশনাল সার্টিফিকেট সাইনিং রিকোয়েস্ট ( NOCSR ) প্রক্রিয়ার মাধ্যমে তৈরি করা হয়।

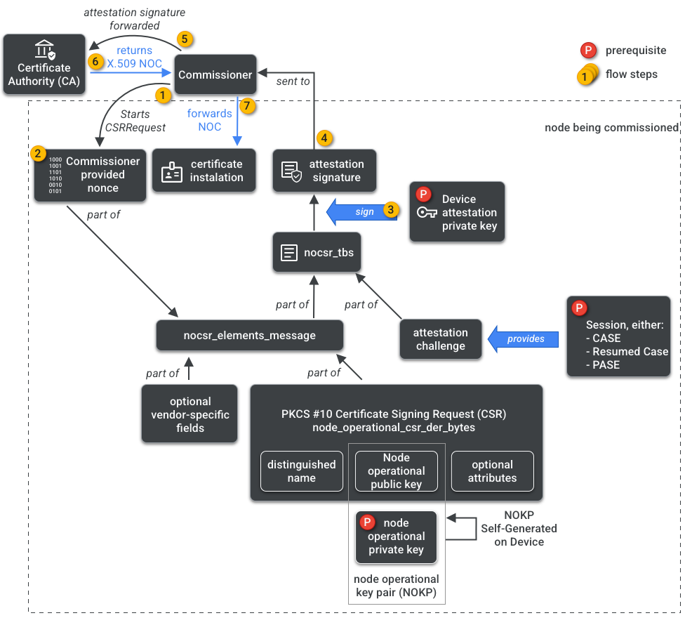
NOCSR হলো একটি পদ্ধতি যা চালু হতে চলা নোডে চলে। এটি বেশ কিছু ক্রিপ্টোগ্রাফিক্যাল উপাদানকে সংযুক্ত করে, তারপর সেগুলোকে কমিশনারের কাছে পাঠায়, যিনি সংশ্লিষ্ট NOC-এর জন্য CA ইকোসিস্টেমের কাছে অনুরোধ করেন। চিত্র ১-এ এই নির্ভরতা ট্রি এবং কিছু অপারেশনের সংঘটনের ক্রম দেখানো হয়েছে।

NOC তৈরির নির্ভরতা
চিত্র ১: এনওসি তৈরির নির্ভরশীলতা

এসডিকে (SDK) তৈরির জন্য প্রতিটি ক্রিপ্টোগ্রাফিক উপাদান বোঝা গুরুত্বপূর্ণ হলেও, সেগুলোর ভূমিকা ও প্রভাব সম্পূর্ণরূপে বিশ্লেষণ করা এই প্রাথমিক পাঠের আওতার বাইরে। লক্ষণীয় বিষয় হলো:

  • সিএ ইকোসিস্টেম কর্তৃক বাস্তব-বিশ্বের উৎপাদিত ফ্যাব্রিকের উপর এনওসি (NOC) ইস্যু করা হয়।
  • NOC-গুলো অনন্য নোড অপারেশনাল কী পেয়ার ( NOKP )-এর সাথে ক্রিপ্টোগ্রাফিকভাবে আবদ্ধ থাকে।
  • কমিশনিং প্রক্রিয়া চলাকালীন, কমিশনিং করা হচ্ছে এমন নোড দ্বারা NOKP তৈরি হয়।
  • ইকোসিস্টেমে পাঠানো NOCSR তথ্যে নোড অপারেশনাল পাবলিক কী অন্তর্ভুক্ত থাকে, কিন্তু নোড অপারেশনাল প্রাইভেট কী কখনোই কমিশনার বা CA-এর কাছে পাঠানো হয় না।
  • NOCSR প্রক্রিয়াটি অ্যাটেস্টেশন পদ্ধতি থেকে ইনপুট ব্যবহার করে, CSRSR তথ্যে স্বাক্ষর করে এবং এর মাধ্যমে একটি বিশ্বস্ত NOC তৈরি করার জন্য CA-এর কাছে করা অনুরোধটিকে বৈধতা দেয়।

প্রত্যয়ন পদ্ধতি হলো কমিশনার কর্তৃক এই মর্মে প্রত্যয়ন করার জন্য ব্যবহৃত একটি প্রক্রিয়া যে:

  • ডিভাইসটি Matter সার্টিফিকেশন সম্পন্ন করেছে।
  • ডিভাইসটি আসলেই তাই, যা এটি দাবি করে: এটি ক্রিপ্টোগ্রাফিকভাবে এর বিক্রেতা, প্রোডাক্ট আইডি এবং অন্যান্য উৎপাদন সংক্রান্ত তথ্য প্রমাণ করে।

মাল্টি-অ্যাডমিন

নোডগুলি একাধিক ফ্যাব্রিকেও চালু করা যেতে পারে। এই বৈশিষ্ট্যটিকে প্রায়শই মাল্টি-অ্যাডমিন বলা হয়। উদাহরণস্বরূপ, আমাদের এমন একটি ডিভাইস থাকতে পারে যা প্রস্তুতকারকের ফ্যাব্রিক এবং একটি ক্লাউড ইকোসিস্টেমের ফ্যাব্রিক উভয় ক্ষেত্রেই চালু করা হয়েছে, যেখানে প্রতিটি ফ্যাব্রিক ভিন্ন ভিন্ন এনক্রিপ্টেড যোগাযোগ ব্যবস্থা পরিচালনা করে এবং স্বাধীনভাবে কাজ করে।

যেহেতু একাধিক ফ্যাব্রিক একসাথে থাকতে পারে, তাই একটি ডিভাইসের নোড অপারেশনাল ক্রেডেনশিয়ালের একাধিক সেট থাকতে পারে। তবে, নোডের ডেটা মডেলটি শেয়ার করা হয়: ক্লাস্টার অ্যাট্রিবিউট, ইভেন্ট এবং অ্যাকশনগুলো ফ্যাব্রিকগুলোর মধ্যে অভিন্ন থাকে। সুতরাং, যদিও কমিশনিং প্রক্রিয়ার সময় Thread এবং/অথবা ওয়াই-ফাই ক্রেডেনশিয়াল সেট করা হয়, সেগুলো নেটওয়ার্কিং অপারেশনাল ক্লাস্টারের অংশ, যা সমস্ত ফ্যাব্রিকের মধ্যে শেয়ার করা হয় এবং নোডের ডিএম-এর অংশ; এগুলো ফ্যাব্রিক ক্রেডেনশিয়াল নয়।