قماش

بعد أن فهمنا بعض المفاهيم الأساسية حول عقدة، سنحلّل ما يتيح للأجهزة التواصل مع بعضها البعض.

تستخدم مواصفات Matter طرقًا متطورة لتشفير المعلومات وفك تشفيرها، بالإضافة إلى آليات آمنة لضمان هوية العُقدة ومشاركة بيانات الاعتماد المشفرة.

عندما تشترك مجموعة من الأجهزة في شبكة واحدة في نطاق الأمان نفسه، وبالتالي تسمح بالتواصل الآمن بين العُقد، تُسمّى هذه المجموعة Fabric. تتشارك الشبكات شهادة مرجع التصديق (CA) ذات المستوى الأعلى (جذر الثقة)، وضمن سياق مرجع التصديق، تتشارك أيضًا معرّفًا فريدًا يبلغ 64 بت يُعرف باسم معرّف الشبكة.

وبالتالي، فإنّ عملية التشغيل هي عملية تعيين بيانات اعتماد Fabric إلى عقدة جديدة لكي تتمكّن من التواصل مع العُقد الأخرى في Fabric نفسه.

بيانات الاعتماد التشغيلية

يتم ضبط Root of Trust على عقدة ضمن عملية الإعداد من خلال جهاز الإعداد، وهو عادةً جهاز يتضمّن نوعًا من واجهة المستخدم الرسومية، مثل هاتف ذكي أو مركز أو كمبيوتر، وذلك بعد تلقّيه من مدير نطاق إداري (ADM)، والذي غالبًا ما يكون نظامًا متكاملاً يعمل كـ هيئة إصدار شهادات جذر موثوقة (CA).

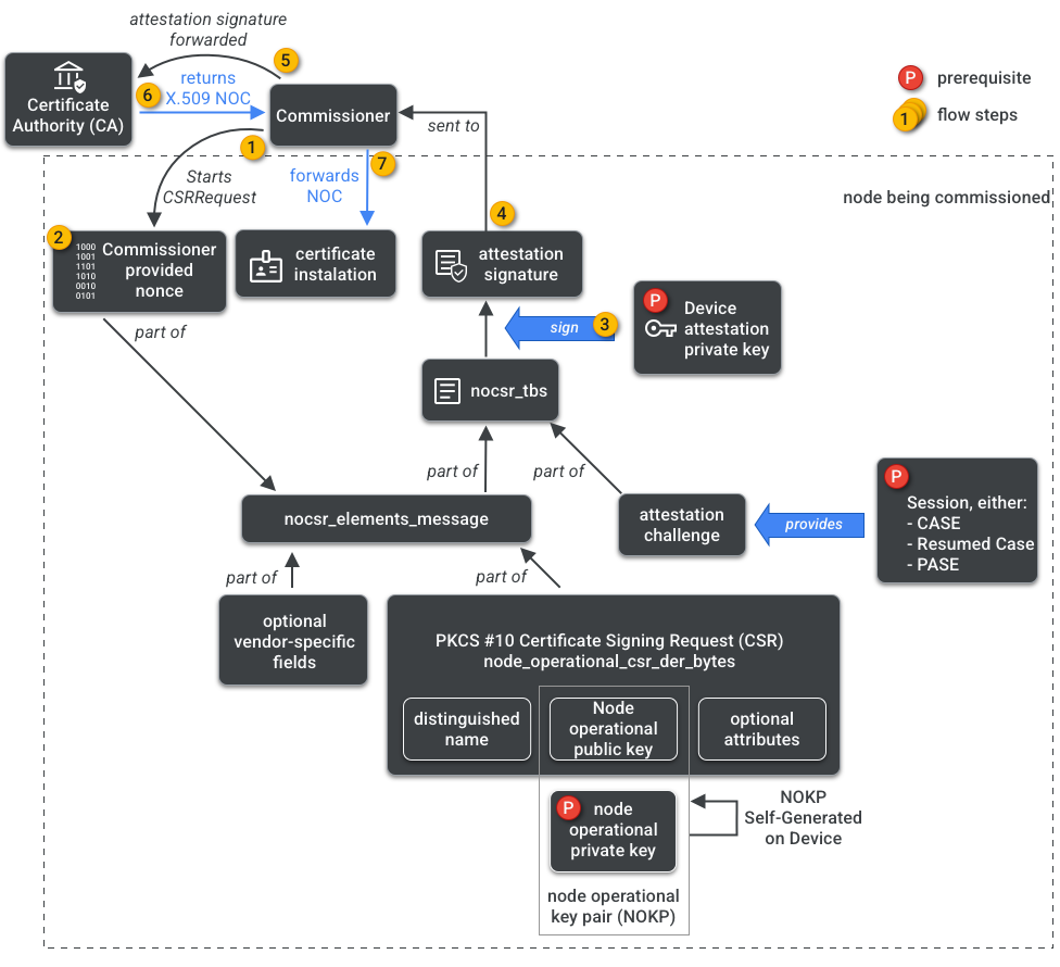
يمكن للمفوض الوصول إلى هيئة إصدار الشهادات. وبالتالي، يطلب بيانات اعتماد تشغيل العقدة من المرجع المصدّق نيابةً عن العقدة التي يتم إعدادها أو المُعدّ. تتألف بيانات الاعتماد من جزأين:

معرّف التشغيل للعقدة (أو معرّف عقدة التشغيل) هو رقم 64 بت يحدّد بشكل فريد كل عقدة في Fabric.

شهادة تشغيل العُقدة (NOC) هي مجموعة من بيانات الاعتماد التي تستخدمها العُقد للتواصل مع بعضها البعض وتحديد هويتها داخل شبكة Fabric. ويتم إنشاؤها من خلال عملية طلب توقيع شهادة تشغيل العقدة (NOCSR).

NOCSR هو إجراء يتم تنفيذه على العقدة التي يتم تشغيلها. يربط هذا البروتوكول عدة عناصر تشفيرية، ثم يرسلها إلى المفوض الذي يطلب من منظومة هيئة إصدار الشهادات (CA) الحصول على شهادة عدم الاعتراض المقابلة. يوضّح الشكل 1 شجرة التبعية هذه والترتيب الذي تحدث به بعض العمليات.

متطلبات إنشاء رموز NOC
الشكل 1: التبعيات في إنشاء رمز NOC

مع أنّ فهم كل عنصر من عناصر التشفير مهم لتطوير حِزم SDK، إلا أنّ تحليل دورها وتأثيراتها بالكامل يقع خارج نطاق هذا الدليل التمهيدي. من المهم ملاحظة ما يلي:

  • يتم إصدار شهادات عدم الاعتراض من خلال منظومة CA المتكاملة على أقمشة الإنتاج في العالم الواقعي.
  • ترتبط شهادات NOC بشكل مشفّر بزوج مفاتيح تشغيل العُقدة (NOKP) الفريد.
  • يتم إنشاء NOKP من خلال العقدة التي يتم تشغيلها أثناء عملية التشغيل.
  • تتضمّن معلومات NOCSR المُرسَلة إلى المنظومة المتكاملة مفتاح Node Operational العام، ولكن لا يتم إرسال مفتاح Node Operational الخاص إلى Commissioner أو إلى مرجع التصديق.
  • تستخدم عملية NOCSR مدخلات من إجراءات التصديق، وتوقيع معلومات CSRSR، وبالتالي التحقّق من صحة الطلب المقدَّم إلى هيئة إصدار الشهادات (CA) لإنشاء شهادة NOC موثوقة.

إجراء التصديق هو عملية يستخدمها المفوض للتصديق على ما يلي:

  • اجتاز الجهاز شهادة اعتماد Matter.
  • أنّ الجهاز هو بالفعل ما يدّعي أنّه: يثبت الجهاز بشكل مشفّر المورّد ومعرّف المنتج ومعلومات التصنيع الأخرى.

المشرفون المتعدّدون

يمكن أيضًا إعداد العُقد على أكثر من Fabric واحد. ويُشار إلى هذه السمة غالبًا باسم "المشرفون المتعدّدون". على سبيل المثال، قد يتم ربط جهاز بكل من شبكة الشركة المصنّعة وشبكة نظام بيئي مستند إلى السحابة الإلكترونية، مع معالجة كل شبكة لمجموعة مختلفة من الاتصالات المشفرة والعمل بشكل مستقل.

بما أنّه يمكن أن تتعايش عدة شبكات Fabric، قد يتضمّن الجهاز عدة مجموعات من بيانات اعتماد التشغيل الخاصة بالعُقدة. ومع ذلك، تتم مشاركة نموذج بيانات العقدة: تكون سمات المجموعات والأحداث والإجراءات مشتركة بين الشبكات. وبالتالي، على الرغم من ضبط بيانات اعتماد Thread و/أو Wi-Fi أثناء عملية الإعداد، إلا أنّها تشكّل جزءًا من مجموعة التشغيل الخاصة بالشبكات، ويتم مشاركتها بين جميع الشبكات، وهي جزء من إدارة الأجهزة (DM) الخاصة بالعقدة، وليس بيانات اعتماد الشبكة.