नोड के कुछ मुख्य कॉन्सेप्ट समझने के बाद, अब हम यह विश्लेषण करेंगे कि डिवाइसों को एक-दूसरे से कम्यूनिकेट करने की सुविधा कैसे मिलती है.
Matter स्पेसिफ़िकेशन, जानकारी को एन्क्रिप्ट (सुरक्षित) और डिक्रिप्ट करने के लिए बेहतर तरीकों का इस्तेमाल करता है. साथ ही, नोड की पहचान की पुष्टि करने और क्रिप्टोग्राफ़िक क्रेडेंशियल शेयर करने के लिए सुरक्षित तरीकों का इस्तेमाल करता है.
जब किसी नेटवर्क में डिवाइसों का कोई सेट एक ही सुरक्षा डोमेन शेयर करता है, तो नोड के बीच सुरक्षित तरीके से कम्यूनिकेट किया जा सकता है. इस सेट को फ़ैब्रिक कहा जाता है. फ़ैब्रिक, एक ही सर्टिफ़िकेट अथॉरिटी (सीए) का टॉप-लेवल सर्टिफ़िकेट (रूट ऑफ़ ट्रस्ट) शेयर करते हैं. साथ ही, सीए के कॉन्टेक्स्ट में, 64-बिट का यूनीक आइडेंटिफ़ायर शेयर करते हैं, जिसे फ़ैब्रिक आईडी कहा जाता है.
इसलिए, कमीशनिंग की प्रोसेस में, नए नोड को फ़ैब्रिक के क्रेडेंशियल असाइन किए जाते हैं, ताकि वह एक ही फ़ैब्रिक में मौजूद अन्य नोड के साथ कम्यूनिकेट कर सके.
ऑपरेशनल क्रेडेंशियल
रूट ऑफ़ ट्रस्ट को कमिश्नर, कमीशन किए जा रहे नोड पर सेट करता है. आम तौर पर, यह एक ऐसा डिवाइस होता है जिसमें किसी तरह का जीयूआई होता है. जैसे, स्मार्टफ़ोन, हब या कंप्यूटर. इसे एडमिनिस्ट्रेटिव डोमेन मैनेजर (एडीएम) से पाने के बाद सेट किया जाता है. एडीएम, अक्सर एक ऐसा इकोसिस्टम होता है जो भरोसेमंद रूट सर्टिफ़िकेट अथॉरिटी (सीए) के तौर पर काम करता है.
कमिश्नर के पास सीए का ऐक्सेस होता है. इसलिए, यह कमीशन किए जा रहे नोड या कमीशन किए जाने वाले नोड की ओर से, सीए से नोड के ऑपरेशनल क्रेडेंशियल का अनुरोध करता है. क्रेडेंशियल के दो हिस्से होते हैं:
नोड ऑपरेशनल आइडेंटिफ़ायर या ऑपरेशनल नोड आईडी, 64-बिट का एक नंबर होता है. यह फ़ैब्रिक में मौजूद हर नोड की खास पहचान करता है.
नोड ऑपरेशनल सर्टिफ़िकेट (एनओसी) क्रेडेंशियल का वह सेट होता है जिसका इस्तेमाल नोड, फ़ैब्रिक में एक-दूसरे से कम्यूनिकेट करने और अपनी पहचान बताने के लिए करते हैं. इन्हें नोड ऑपरेशनल सर्टिफ़िकेट साइनिंग अनुरोध (NOCSR) प्रोसेस से जनरेट किया जाता है.
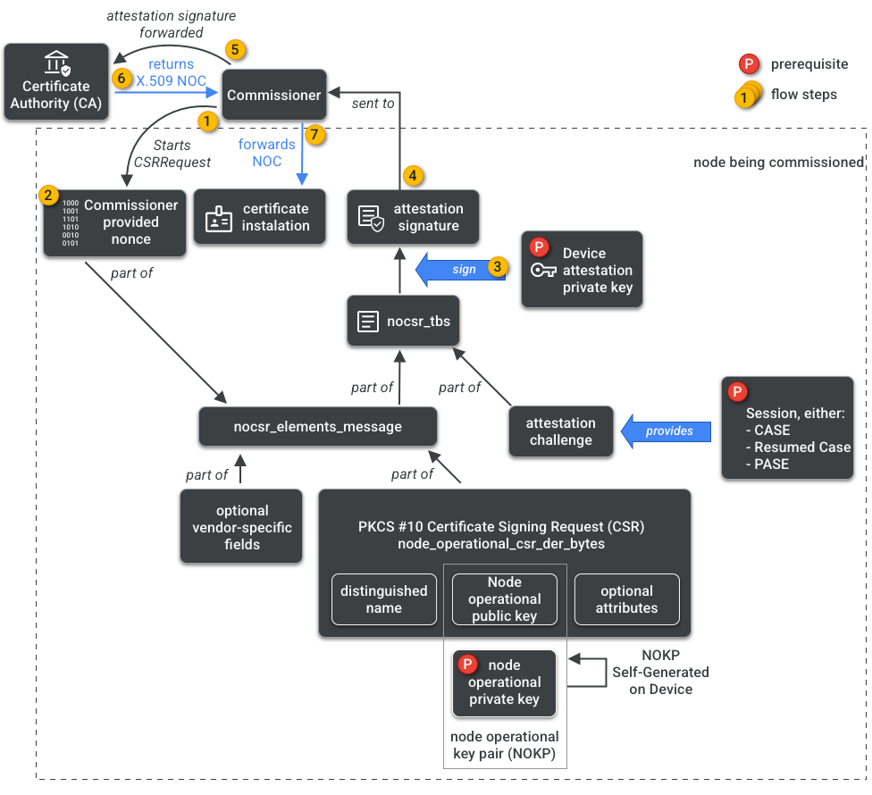
NOCSR एक ऐसी प्रक्रिया है जो नोड के चालू होने पर काम करती है. यह कई क्रिप्टोग्राफ़िक एलिमेंट को बाइंड करता है. इसके बाद, उन्हें कमिश्नर को भेजता है. कमिश्नर, सीए इकोसिस्टम से इसके लिए एनओसी का अनुरोध करता है. पहली इमेज में, इस डिपेंडेंसी ट्री और कुछ कार्रवाइयों के होने का क्रम दिखाया गया है.
एसडीके डेवलपमेंट के लिए, हर क्रिप्टोग्राफ़िक एलिमेंट को समझना ज़रूरी है. हालांकि, प्राइमर के दायरे से बाहर है कि उनकी भूमिका और असर का पूरी तरह से विश्लेषण किया जाए. यह ध्यान रखना ज़रूरी है कि:
- एनओसी, सीए के इकोसिस्टम की ओर से असल दुनिया के प्रोडक्शन फ़ैब्रिक पर जारी किए जाते हैं.
- एनओसी, क्रिप्टोग्राफ़िक तरीके से यूनीक नोड ऑपरेशनल की पेयर (NOKP) से जुड़े होते हैं.
- NOKP, कमीशनिंग की प्रोसेस के दौरान कमीशन किए जा रहे नोड से जनरेट होता है.
- इकोसिस्टम को भेजी गई NOCSR की जानकारी में नोड की ऑपरेशनल पब्लिक की शामिल होती है. हालांकि, नोड की ऑपरेशनल प्राइवेट की कभी भी कमिश्नर या सीए को नहीं भेजी जाती है.
- एनओसीएसआर प्रोसेस, अटेस्टेशन की प्रक्रिया से मिले इनपुट का इस्तेमाल करती है. साथ ही, सीएसआरएसआर की जानकारी पर हस्ताक्षर करती है. इस तरह, यह CA के लिए भरोसेमंद एनओसी जनरेट करने के अनुरोध की पुष्टि करती है.
सत्यापन की प्रक्रिया, कमिश्नर की ओर से इस्तेमाल की जाने वाली एक ऐसी प्रक्रिया है जिसके तहत यह सर्टिफ़िकेट दिया जाता है कि:
- डिवाइस को Matter सर्टिफ़िकेशन मिला है.
- डिवाइस वही है जो होने का दावा किया जा रहा है: यह क्रिप्टोग्राफ़िक तरीके से अपने वेंडर, प्रॉडक्ट आईडी, और मैन्युफ़ैक्चरिंग से जुड़ी अन्य जानकारी की पुष्टि करता है.
मल्टी-एडमिन
नोड को एक से ज़्यादा फ़ैब्रिक पर भी चालू किया जा सकता है. इस प्रॉपर्टी को अक्सर मल्टी-एडमिन कहा जाता है. उदाहरण के लिए, हमारे पास ऐसा डिवाइस हो सकता है जिसे मैन्युफ़ैक्चरर के फ़ैब्रिक और क्लाउड इकोसिस्टम के फ़ैब्रिक, दोनों के लिए चालू किया गया हो. इसमें हर फ़ैब्रिक, एन्क्रिप्ट (सुरक्षित) किए गए कम्यूनिकेशन के अलग-अलग सेट को मैनेज करता है और स्वतंत्र रूप से काम करता है.
एक साथ कई फ़ैब्रिक मौजूद हो सकते हैं. इसलिए, किसी डिवाइस के पास नोड के कई ऑपरेशनल क्रेडेंशियल हो सकते हैं. हालांकि, नोड का डेटा मॉडल शेयर किया जाता है: क्लस्टर एट्रिब्यूट, इवेंट, और ऐक्शन, फ़ैब्रिक के बीच सामान्य होते हैं. इसलिए, कमीशनिंग की प्रोसेस के दौरान Thread और/या वाई-फ़ाई के क्रेडेंशियल सेट किए जाते हैं. हालांकि, ये नेटवर्किंग ऑपरेशनल क्लस्टर का हिस्सा होते हैं. इन्हें सभी फ़ैब्रिक के साथ शेयर किया जाता है. साथ ही, ये नोड के डीएम का हिस्सा होते हैं, न कि फ़ैब्रिक के क्रेडेंशियल का.