بعد أن فهمنا بعض المفاهيم الأساسية حول عقدة، سنحلّل ما يتيح للأجهزة التواصل مع بعضها البعض.
تستخدم مواصفات Matter طرقًا متطورة لتشفير المعلومات وفك تشفيرها، بالإضافة إلى آليات آمنة لضمان هوية العُقدة ومشاركة بيانات الاعتماد المشفرة.
عندما تشترك مجموعة من الأجهزة في شبكة واحدة في نطاق الأمان نفسه، وبالتالي تسمح بالتواصل الآمن بين العُقد، تُسمّى هذه المجموعة Fabric. تتشارك الشبكات شهادة مرجع التصديق (CA) ذات المستوى الأعلى (جذر الثقة)، وضمن سياق مرجع التصديق، تتشارك أيضًا معرّفًا فريدًا يبلغ 64 بت يُعرف باسم معرّف الشبكة.
وبالتالي، فإنّ عملية التشغيل هي عملية تعيين بيانات اعتماد Fabric إلى عقدة جديدة لكي تتمكّن من التواصل مع العُقد الأخرى في Fabric نفسه.
بيانات الاعتماد التشغيلية
يتم ضبط Root of Trust على عقدة قيد الإعداد من قِبل Commissioner، عادةً ما يكون جهازًا مزودًا بنوع من واجهة المستخدم الرسومية، مثل هاتف ذكي أو مركز أو كمبيوتر، بعد تلقّيه من مدير نطاق إداري (ADM)، والذي سيكون غالبًا نظامًا متكاملاً يعمل كـ هيئة إصدار شهادات جذر موثوقة (CA).
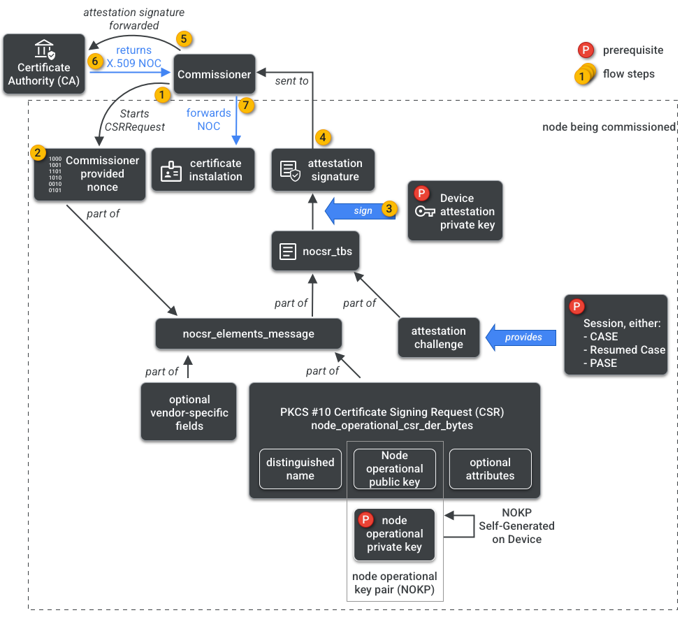
يمكن للمفوض الوصول إلى هيئة إصدار الشهادات. وبالتالي، يطلب بيانات اعتماد تشغيل العقدة من المرجع المصدّق نيابةً عن العقدة التي يتم إعدادها أو المُعدّ. تتألف بيانات الاعتماد من جزأين:
معرّف التشغيل للعقدة (أو معرّف عقدة التشغيل) هو رقم 64 بت يحدّد بشكل فريد كل عقدة في Fabric.
شهادة تشغيل العُقدة (NOC) هي مجموعة من بيانات الاعتماد التي تستخدمها العُقد للتواصل مع بعضها البعض وتحديد هويتها داخل Fabric. ويتم إنشاؤها من خلال عملية طلب توقيع شهادة تشغيل العقدة (NOCSR).
NOCSR هو إجراء يتم تنفيذه على العقدة التي يتم تشغيلها. يربط هذا البروتوكول عدة عناصر تشفيرية، ثم يرسلها إلى المفوض الذي يطلب من منظومة هيئة إصدار الشهادات (CA) الحصول على شهادة عدم الاعتراض المقابلة. يوضّح الشكل 1 شجرة التبعية هذه والترتيب الذي تحدث به بعض العمليات.
مع أنّ فهم كل عنصر من عناصر التشفير مهم لتطوير حِزم SDK، إلا أنّ تحليل دورها وتأثيراتها بالكامل يقع خارج نطاق هذا الدليل التمهيدي. من المهم ملاحظة ما يلي:
- يصدر نظام شهادات الاعتماد البيئي شهادات عدم الممانعة على أقمشة الإنتاج في العالم الواقعي.
- ترتبط شهادات NOC بشكل مشفّر بزوج مفاتيح تشغيل العُقدة (NOKP) الفريد.
- يتم إنشاء NOKP من خلال العقدة التي يتم تشغيلها أثناء عملية التشغيل.
- تتضمّن معلومات NOCSR المُرسَلة إلى المنظومة المتكاملة مفتاح Node Operational العام، ولكن لا يتم إرسال مفتاح Node Operational الخاص إلى Commissioner أو إلى مرجع التصديق.
- تستخدم عملية NOCSR مدخلات من إجراءات التصديق، وتوقيع معلومات CSRSR، وبالتالي التحقّق من صحة الطلب المقدَّم إلى هيئة إصدار الشهادات (CA) لإنشاء شهادة NOC موثوقة.
إجراء التصديق هو عملية يستخدمها المفوض للتصديق على ما يلي:
- اجتاز الجهاز شهادة اعتماد Matter.
- أن يكون الجهاز هو ما يدّعي أنّه: يثبت الجهاز بشكل مشفّر هوية المورّد ومعرّف المنتج ومعلومات التصنيع الأخرى.
المشرفون المتعدّدون
يمكن أيضًا إعداد العُقد على أكثر من شبكة Fabric واحدة. ويُشار إلى هذه السمة غالبًا باسم "المشرفون المتعدّدون". على سبيل المثال، قد يتم إعداد جهاز في كلّ من شبكة الشركة المصنّعة وشبكة نظام بيئي مستند إلى السحابة الإلكترونية، مع معالجة كل شبكة لمجموعة مختلفة من الاتصالات المشفرة والعمل بشكل مستقل.
بما أنّه يمكن أن تتعايش عدة شبكات Fabric، قد يتضمّن الجهاز عدة مجموعات من بيانات اعتماد التشغيل الخاصة بالعُقدة. ومع ذلك، تتم مشاركة نموذج بيانات العقدة: تكون سمات المجموعة والأحداث والإجراءات مشتركة بين الشبكات. وبالتالي، على الرغم من ضبط بيانات اعتماد Thread و/أو Wi-Fi أثناء عملية الإعداد، إلا أنّها تشكّل جزءًا من مجموعة التشغيل الخاصة بالشبكات، ويتم مشاركتها بين جميع الشبكات، وهي جزء من إدارة الأجهزة (DM) الخاصة بالعقدة، وليس بيانات اعتماد الشبكة.