Kain

Setelah memahami beberapa konsep utama Node, kita akan menganalisis apa yang memungkinkan Perangkat berkomunikasi satu sama lain.

Spesifikasi Matter menggunakan metode canggih untuk mengenkripsi dan mendekripsi informasi, serta mekanisme yang aman untuk memastikan identitas Node dan membagikan kredensial kriptografi.

Fabric merujuk pada serangkaian Perangkat dalam satu jaringan yang berbagi domain keamanan yang sama sehingga memungkinkan komunikasi yang aman antara Node. Fabric berbagi sertifikat tingkat teratas Certificate Authority (CA) yang sama (Root of Trust) dan dalam konteks CA, ID 64-bit unik bernama Fabric ID.

Dengan demikian, proses commissioning adalah penetapan kredensial Fabric ke Node baru sehingga dapat berkomunikasi dengan Node lain di Fabric yang sama.

Kredensial operasional

Root of Trust ditetapkan di Node saat commissioning oleh Commissioner, biasanya perangkat dengan beberapa jenis GUI, seperti smartphone, hub, atau komputer, setelah menerimanya dari Administrative Domain Manager (ADM), yang sering kali berupa ekosistem yang bertindak sebagai Trusted Root Certificate Authority (CA).

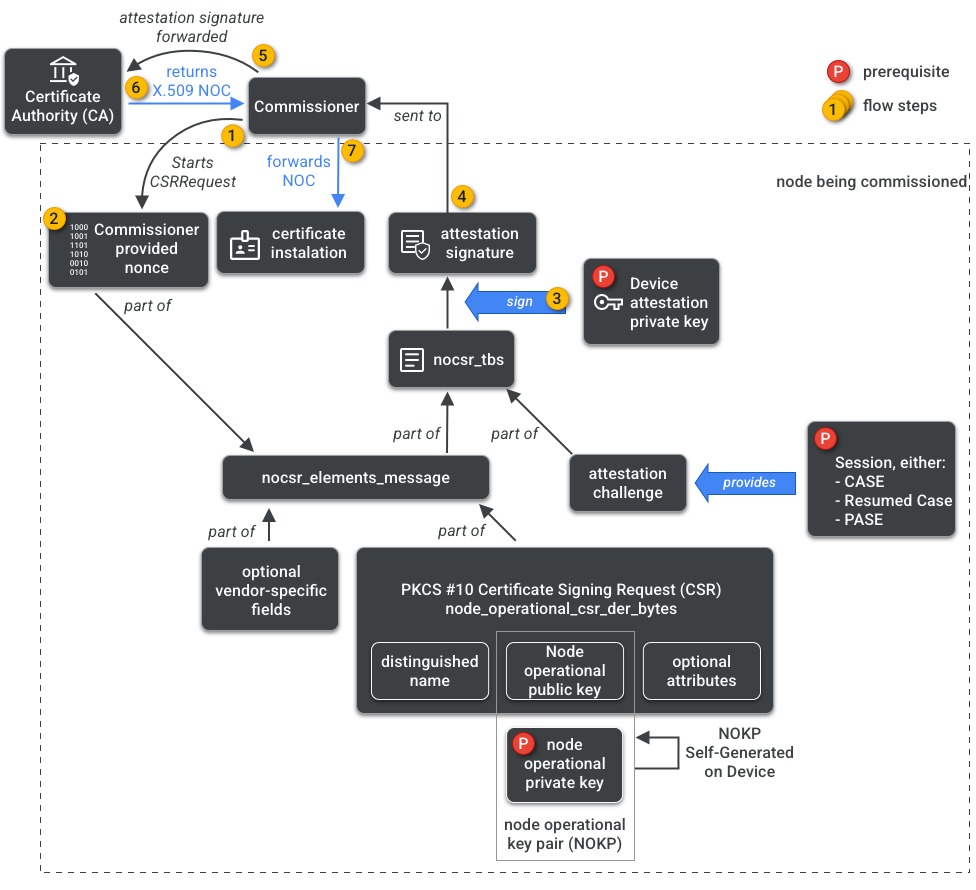
Komisioner memiliki akses ke CA. Oleh karena itu, ia meminta Kredensial Operasional Node dari CA atas nama node yang sedang diaktifkan atau Penerima. Kredensial terdiri dari dua bagian:

ID Operasional Node (atau ID Node Operasional) adalah angka 64-bit yang mengidentifikasi setiap Node dalam Fabric secara unik.

Node Operational Certificate (NOC) adalah kumpulan kredensial yang digunakan Node untuk berkomunikasi dan mengidentifikasi diri mereka sendiri dalam Fabric. Sertifikat ini dibuat oleh proses Permintaan Penandatanganan Sertifikat Operasional Node (NOCSR).

NOCSR adalah prosedur yang berjalan di Node yang sedang diaktifkan. Layanan ini mengikat beberapa elemen kriptografi, lalu mengirimkannya ke Komisioner, yang meminta ekosistem CA untuk NOC yang sesuai. Gambar 1 menggambarkan struktur dependensi ini dan urutan terjadinya beberapa operasi.

Dependensi pembuatan NOC
Gambar 1: Dependensi pembuatan NOC

Meskipun memahami setiap elemen kriptografi penting untuk pengembangan SDK, menganalisis sepenuhnya peran dan implikasinya berada di luar cakupan pengantar ini. Yang penting untuk diperhatikan adalah:

  • NOC dikeluarkan oleh ekosistem CA pada fabric produksi dunia nyata.
  • NOC terikat secara kriptografis ke Pasangan Kunci Operasional Node (NOKP) yang unik.
  • NOKP dihasilkan oleh node yang ditugaskan selama proses penugasan.
  • Informasi NOCSR yang dikirim ke ekosistem mencakup Kunci Publik Operasional Node, tetapi Kunci Pribadi Operasional Node tidak pernah dikirim ke Komisioner atau CA.
  • Proses NOCSR menggunakan input dari Prosedur Pengesahan, menandatangani informasi CSRSR, dan dengan demikian memvalidasi permintaan agar CA membuat NOC tepercaya.

Prosedur pengesahan adalah proses yang digunakan oleh Komisioner untuk mengesahkan bahwa:

  • Perangkat telah melalui sertifikasi Matter.
  • Perangkat memang sesuai dengan yang diklaim: perangkat membuktikan secara kriptografis Vendor, ID Produk, dan informasi manufaktur lainnya.

Multi-Admin

Node juga dapat diaktifkan di lebih dari satu Fabric. Properti ini sering disebut sebagai multi-admin. Misalnya, kita mungkin memiliki Perangkat yang diaktifkan ke Fabric produsen dan Fabric ekosistem cloud, dengan setiap Fabric menangani serangkaian komunikasi terenkripsi yang berbeda dan beroperasi secara independen.

Karena beberapa Fabric dapat berjalan bersamaan, Perangkat mungkin memiliki beberapa set kredensial operasional Node. Namun, Model Data Node dibagikan: Atribut, Peristiwa, dan Tindakan Cluster sama di antara Fabric. Jadi, meskipun kredensial Thread dan/atau Wi-Fi ditetapkan selama proses aktivasi, kredensial tersebut merupakan bagian dari Networking Operational Cluster, yang dibagikan di antara semua Fabric dan merupakan bagian dari DM node, bukan kredensial Fabric.