เนื้อผ้า

ตอนนี้เราเข้าใจแนวคิดหลักบางอย่างของโหนดแล้ว เราจะมาวิเคราะห์สิ่งที่ช่วยให้อุปกรณ์สื่อสารกันได้

Matter ใช้เมธอดที่ซับซ้อนสำหรับการเข้ารหัสและการถอดรหัสข้อมูล รวมถึงกลไกที่ปลอดภัยสำหรับ การรับรองข้อมูลประจำตัวของโหนดและการแชร์ข้อมูลเข้าสู่ระบบการเข้ารหัส

เมื่อใดก็ตามที่ชุดอุปกรณ์ในเครือข่ายหนึ่งๆ ใช้โดเมนความปลอดภัยเดียวกัน และด้วยเหตุนี้จึงทำให้โหนดต่างๆ สื่อสารกันได้อย่างปลอดภัย ชุดอุปกรณ์ดังกล่าวนี้จะเรียกว่า Fabric Fabric ใช้ใบรับรองระดับบนสุดของผู้ออกใบรับรอง (CA) เดียวกัน (Root of Trust) และภายในบริบทของ CA จะมีตัวระบุที่ไม่ซ้ำกันแบบ 64 บิตชื่อ Fabric ID

ดังนั้นกระบวนการการจัดเตรียมอุปกรณ์จึงเป็นการกำหนดข้อมูลเข้าสู่ระบบ Fabric ให้แก่โหนดใหม่เพื่อให้สื่อสารกับโหนดอื่นๆ ใน Fabric เดียวกันได้

ข้อมูลเข้าสู่ระบบสำหรับการปฏิบัติงาน

โดยจะตั้งค่า Root of Trust ในโหนดภายใต้การจัดสรรโดยผู้จัดสรร ซึ่งโดยทั่วไปจะเป็นอุปกรณ์ที่มี GUI บางประเภท เช่น สมาร์ทโฟน ฮับ หรือคอมพิวเตอร์ หลังจากได้รับจาก Administrative Domain Manager (ADM) ซึ่ง มักจะเป็นระบบนิเวศที่ทำหน้าที่เป็น Trusted Root Certificate Authority (CA)

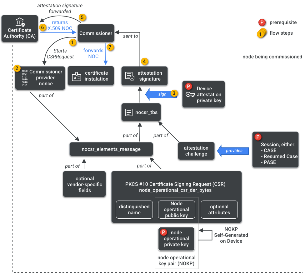
กรรมาธิการมีสิทธิ์เข้าถึง CA ดังนั้นจึงขอข้อมูลเข้าสู่ระบบการดำเนินงานของโหนด จาก CA ในนามของโหนดที่กำลังได้รับการจัดสรรหรือผู้รับมอบหมาย ข้อมูลเข้าสู่ระบบประกอบด้วย 2 ส่วน ดังนี้

ตัวระบุการทำงานของโหนด (หรือรหัสโหนดการทำงาน) คือหมายเลข 64 บิต ที่ระบุโหนดทุกโหนดใน Fabric โดยไม่ซ้ำกัน

ใบรับรองการปฏิบัติงานของโหนด (NOC) คือชุดข้อมูลเข้าสู่ระบบที่โหนด ใช้เพื่อสื่อสารและระบุตัวตนภายใน Fabric โดยจะสร้างขึ้น จากกระบวนการคำขอลงนามใบรับรองการปฏิบัติงานของโหนด (NOCSR)

NOCSR คือกระบวนการที่ทำงานบนโหนดที่ได้รับมอบหมาย โดยจะเชื่อมโยง องค์ประกอบการเข้ารหัสหลายอย่าง แล้วส่งไปยังกรรมาธิการ ซึ่ง จะขอ NOC ที่เกี่ยวข้องจากระบบนิเวศ CA รูปที่ 1 แสดงแผนผังการขึ้นต่อกันนี้และลำดับที่การดำเนินการบางอย่างเกิดขึ้น

ทรัพยากร Dependency ของการสร้าง NOC
รูปที่ 1: การขึ้นต่อกันของการสร้าง NOC

แม้ว่าการทำความเข้าใจองค์ประกอบการเข้ารหัสแต่ละรายการจะมีความสำคัญต่อการพัฒนา SDK แต่การวิเคราะห์บทบาทและผลกระทบขององค์ประกอบเหล่านั้นอย่างเต็มรูปแบบอยู่นอกขอบเขตของข้อมูลเบื้องต้นนี้ สิ่งสำคัญที่ควรทราบมีดังนี้

  • NOC ออกโดยระบบนิเวศ CA ในโครงสร้างพื้นฐานการผลิตในโลกแห่งความเป็นจริง
  • NOC จะเชื่อมโยงกับการเข้ารหัสกับคู่คีย์การทำงานของโหนด (NOKP) ที่ไม่ซ้ำกัน
  • ระบบจะสร้าง NOKP โดยโหนดที่ได้รับมอบหมายในระหว่างกระบวนการ มอบหมาย
  • ข้อมูล NOCSR ที่ส่งไปยังระบบนิเวศประกอบด้วยคีย์สาธารณะที่ใช้งานได้ของโหนด แต่ระบบจะไม่ส่งคีย์ส่วนตัวที่ใช้งานได้ของโหนดไปยัง ผู้ดูแลระบบหรือ CA
  • กระบวนการ NOCSR ใช้ข้อมูลจากขั้นตอนการรับรอง การลงนาม ข้อมูล CSRSR และตรวจสอบคำขอให้ CA สร้าง NOC ที่เชื่อถือได้

ขั้นตอนการรับรองเป็นกระบวนการที่กรรมาธิการใช้ในการรับรองว่า

  • อุปกรณ์ผ่านการรับรองของ Matter
  • อุปกรณ์เป็นไปตามที่กล่าวอ้างจริง โดยจะพิสูจน์ผู้จำหน่าย รหัสผลิตภัณฑ์ และข้อมูลการผลิตอื่นๆ ด้วยการเข้ารหัส

ผู้ดูแลระบบหลายคน

นอกจากนี้ คุณยังจัดสรรโหนดใน Fabric ได้มากกว่า 1 รายการ พร็อพเพอร์ตี้นี้มักจะเรียกว่า ผู้ดูแลระบบหลายคน ตัวอย่างเช่น เราอาจมีอุปกรณ์ที่ได้รับการจัดสรรให้ใช้ทั้ง Fabric ของผู้ผลิตและ Fabric ของระบบนิเวศคลาวด์ โดยแต่ละ Fabric จะจัดการการสื่อสารที่เข้ารหัสชุดต่างๆ และทำงานแยกกัน

เนื่องจาก Fabric หลายรายการอาจอยู่ร่วมกัน อุปกรณ์จึงอาจมีชุดข้อมูลเข้าสู่ระบบการทำงานของโหนดหลายชุด อย่างไรก็ตาม โมเดลข้อมูลของโหนดจะแชร์กัน โดยแอตทริบิวต์ เหตุการณ์ และการดำเนินการของคลัสเตอร์ จะเหมือนกันใน Fabric ดังนั้น แม้ว่าจะมีการตั้งค่า Thread และ/หรือข้อมูลเข้าสู่ระบบ Wi-Fi ในระหว่าง กระบวนการจัดสรร แต่ข้อมูลดังกล่าวเป็นส่วนหนึ่งของคลัสเตอร์การทำงานของเครือข่าย ซึ่งแชร์ระหว่าง Fabric ทั้งหมดและเป็นส่วนหนึ่งของ DM ของโหนด ไม่ใช่ข้อมูลเข้าสู่ระบบ Fabric