Agora que entendemos alguns conceitos importantes de um nó, vamos analisar o que permite que os dispositivos se comuniquem entre si.
A especificação do Matter usa métodos sofisticados para criptografar e descriptografar informações, bem como mecanismos seguros para garantir a identidade de um nó e compartilhar credenciais criptográficas.
Sempre que um conjunto de dispositivos em uma rede compartilha o mesmo domínio de segurança e permite a comunicação segura entre nós, esse conjunto é chamado de Fabric. Os Fabrics compartilham o mesmo certificado de nível superior da autoridade certificadora (AC), o Root of Trust , e, no contexto da AC, um identificador exclusivo de 64 bits chamado ID do Fabric.
Assim, o processo de comissionamento é a atribuição das credenciais do Fabric a um novo nó para que ele possa se comunicar com outros nós no mesmo Fabric.
Credenciais operacionais
O raiz de confiança é definido em um nó em comissionamento pelo comissário, normalmente um dispositivo com algum tipo de GUI, como um smartphone, hub ou computador, depois de recebê-lo de um gerente de domínio administrativo (ADM), que geralmente é um ecossistema que atua como uma autoridade certificadora raiz confiável (AC).
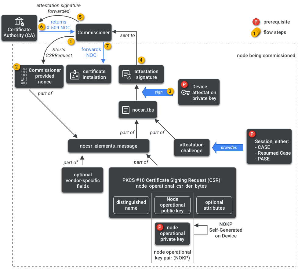
O comissário tem acesso à AC. Assim, ele solicita as credenciais operacionais do nó da AC em nome do nó que está sendo comissionado ou comissionado. As credenciais são compostas por duas partes:
O identificador operacional do nó (ou ID operacional do nó) é um número de 64 bits que identifica exclusivamente cada nó no Fabric.
O certificado operacional do nó (NOC) é o conjunto de credenciais que os nós usam para se comunicar e se identificar em um Fabric. Eles são gerados pelo processo de solicitação de assinatura de certificado operacional do nó (NOCSR).
NOCSR é um procedimento executado no nó que está sendo comissionado. Ele vincula vários elementos criptográficos e os envia ao comissário, que solicita o NOC correspondente ao ecossistema da AC. A Figura 1 mostra essa árvore de dependências e a ordem em que algumas operações ocorrem.
Embora entender cada elemento criptográfico seja importante para o desenvolvimento do SDK, está fora do escopo do guia analisar totalmente o papel e as implicações deles. O que é importante observar é que:
- Os NOCs são emitidos pelo ecossistema da AC em Fabrics de produção reais.
- Os NOCs são vinculados criptograficamente ao par de chaves operacionais do nó (NOKP).
- O NOKP é gerado pelo nó que está sendo comissionado durante o processo de comissionamento.
- As informações do NOCSR enviadas ao ecossistema incluem a chave pública operacional do nó, mas a chave privada operacional do nó nunca é enviada ao comissário ou à AC.
- O processo do NOCSR usa entradas do procedimento de atestado, assinando as informações do CSRSR e, assim, validando a solicitação para que a AC gere um NOC confiável.
O procedimento de atestado é um processo usado pelo comissário para certificar que:
- O dispositivo passou pela Matter certificação.
- O dispositivo é realmente o que afirma ser: ele prova criptograficamente o fornecedor, o ID do produto e outras informações de fabricação.
Vários administradores
Os nós também podem ser comissionados em mais de um Fabric. Essa propriedade é geralmente chamada de vários administradores. Por exemplo, podemos ter um dispositivo comissionado no Fabric do fabricante e no Fabric de um ecossistema de nuvem, com cada Fabric processando um conjunto diferente de comunicações criptografadas e operando de forma independente.
Como vários Fabrics podem coexistir, um dispositivo pode ter vários conjuntos de credenciais operacionais de nó. No entanto, o modelo de dados do nó é compartilhado: os atributos, eventos e ações do cluster são comuns entre os Fabrics. Assim, embora Thread e/ou credenciais de Wi-Fi sejam definidas durante o processo de comissionamento, elas fazem parte do cluster operacional de rede, sendo compartilhadas entre todos os Fabrics e parte do DM do nó, não das credenciais do Fabric.