Kain

Setelah memahami beberapa konsep utama Node, kita akan menganalisis hal yang memungkinkan Perangkat berkomunikasi satu sama lain.

Spesifikasi Matter menggunakan metode canggih untuk mengenkripsi dan mendekripsi informasi, serta mekanisme aman untuk memastikan identitas Node dan berbagi kredensial kriptografi.

Fabric merujuk pada serangkaian Perangkat dalam satu jaringan yang berbagi domain keamanan yang sama sehingga memungkinkan komunikasi yang aman antara Node. Fabric berbagi sertifikat tingkat atas Certificate Authority (CA) yang sama (Root of Trust) dan dalam konteks CA, ID 64-bit unik yang bernama Fabric ID.

Dengan demikian, proses commissioning adalah penetapan kredensial Fabric ke Node baru sehingga dapat berkomunikasi dengan Node lain di Fabric yang sama.

Kredensial operasional

Root of Trust ditetapkan di Node yang sedang di-commissioning oleh Commissioner, biasanya perangkat dengan beberapa jenis GUI, seperti smartphone, hub, atau komputer, setelah menerimanya dari Administrative Domain Manager (ADM), yang sering kali merupakan ekosistem yang bertindak sebagai Trusted Root Certificate Authority (CA).

Commissioner memiliki akses ke CA. Oleh karena itu, Commissioner meminta Node Operational Credentials dari CA atas nama node yang sedang di-commissioning atau Commissionee. Kredensial terdiri dari dua bagian:

Node Operational Identifier (atau Operational Node ID) adalah angka 64-bit yang secara unik mengidentifikasi setiap Node di Fabric.

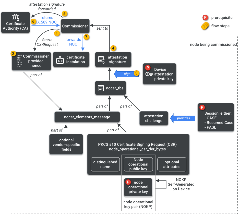
Node Operational Certificate (NOC) adalah kumpulan kredensial yang digunakan Node untuk berkomunikasi dan mengidentifikasi dirinya dalam Fabric. Kredensial ini dibuat oleh proses Node Operational Certificate Signing Request (NOCSR).

NOCSR adalah prosedur yang berjalan di Node yang sedang di-commissioning. Prosedur ini mengikat beberapa elemen kriptografi, lalu mengirimkannya ke Commissioner, yang meminta ekosistem CA untuk NOC yang sesuai. Gambar 1 menggambarkan pohon dependensi ini dan urutan terjadinya beberapa operasi.

Dependensi pembuatan NOC
Gambar 1: Dependensi pembuatan NOC

Meskipun memahami setiap elemen kriptografi penting untuk pengembangan SDK, hal ini berada di luar cakupan primer untuk sepenuhnya menganalisis peran dan implikasinya. Hal penting yang perlu diperhatikan adalah:

  • NOC dikeluarkan oleh ekosistem CA di fabric produksi dunia nyata.
  • NOC terikat secara kriptografi ke Node Operational Key Pair (NOKP) yang unik.
  • NOKP dibuat oleh node yang sedang di-commissioning selama proses commissioning.
  • Informasi NOCSR yang dikirim ke ekosistem mencakup Node Operational Public Key, tetapi Node Operational Private Key tidak pernah dikirim ke Commissioner atau ke CA.
  • Proses NOCSR menggunakan input dari Attestation Procedure, menandatangani informasi CSRSR, dan dengan demikian memvalidasi permintaan agar CA membuat NOC tepercaya.

Attestation procedure adalah proses yang digunakan oleh Commissioner untuk mengesahkan bahwa:

  • Perangkat telah melalui sertifikasi Matter.
  • Perangkat memang sesuai dengan klaimnya: perangkat tersebut secara kriptografi membuktikan Vendor, ID Produk, dan informasi produksi lainnya.

Multi-Admin

Node juga dapat di-commissioning di lebih dari satu Fabric. Properti ini sering disebut sebagai multi-admin. Misalnya, kita dapat memiliki Perangkat yang di-commissioning ke Fabric produsen dan Fabric ekosistem cloud, dengan setiap Fabric menangani kumpulan komunikasi terenkripsi yang berbeda dan beroperasi secara independen.

Karena beberapa Fabric dapat ada secara bersamaan, Perangkat mungkin memiliki beberapa kumpulan kredensial operasional Node. Namun, Model Data Node dibagikan: Atribut Cluster, Peristiwa, dan Tindakan umum antara Fabric. Oleh karena itu, meskipun Thread dan/atau kredensial Wi-Fi ditetapkan selama proses commissioning, kredensial tersebut adalah bagian dari Networking Operational Cluster, yang dibagikan di antara semua Fabric dan merupakan bagian dari DM node, bukan kredensial Fabric.