織品

瞭解節點的幾項重要概念後,我們將分析裝置間的通訊方式。

Matter 規格採用複雜的方法加密解密資訊,並使用安全機制確保節點身分,以及分享加密憑證。

如果網路中的一組裝置共用相同的安全網域,讓節點之間能夠安全地進行通訊,這組裝置就稱為 Fabric。Fabric 會共用相同的憑證授權單位 (CA) 頂層憑證 (信任根),並在 CA 的環境中,共用名為 Fabric ID 的專屬 64 位元 ID。

因此調試程序是將 Fabric 憑證指派給新的節點,使其能與同一個 Fabric 中的其他節點進行通訊。

作業憑證

信任根是由委派員在委派程序中設定節點,通常是具有某種 GUI 的裝置,例如智慧型手機、中樞或電腦,並在從管理網域管理員 (ADM) 接收後設定。管理網域管理員通常是做為信任根憑證授權單位 (CA) 的生態系統。

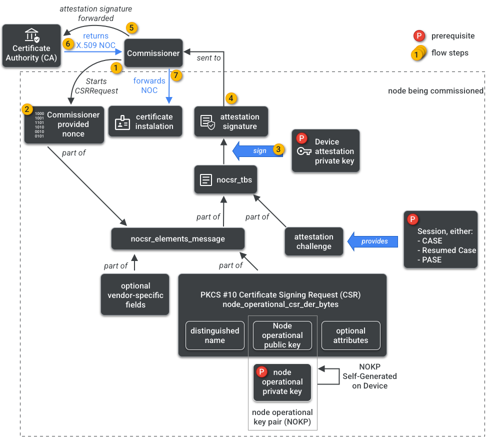
專員可以存取 CA。因此,它會代表委任節點或委任者,向 CA 要求節點作業憑證。憑證由兩部分組成:

節點作業 ID (或作業節點 ID) 是 64 位元數字,可做為 Fabric 中每個節點的專屬 ID。

節點作業憑證 (NOC) 是節點用來在 Fabric 中通訊及識別自身的一組憑證。這些憑證是由節點作業憑證簽署要求 (NOCSR) 程序產生。

NOCSR 是在委任節點上執行的程序。這項程序會繫結多個密碼編譯元素,然後傳送至 Commissioner,後者會向 CA 生態系統要求對應的 NOC。圖 1 描繪了這個依附元件樹狀結構,以及某些作業的發生順序。

NOC 生成依附元件
圖 1:NOC 生成依附元件

瞭解各個加密元素對 SDK 開發作業來說非常重要,但全面分析這些元素的角色和影響,已超出本入門指南的範圍。請注意以下重要事項:

  • NOC 是由 CA 生態系統在實際的正式環境結構中發行。
  • NOC 會以密碼編譯方式繫結至專屬的節點作業金鑰組 (NOKP)。
  • NOKP 是在委任程序中,由委任的節點產生。
  • 傳送至生態系統的 NOCSR 資訊包含節點作業公開金鑰,但節點作業私密金鑰絕不會傳送至 Commissioner 或 CA。
  • NOCSR 程序會使用認證程序的輸入內容、簽署 CSRSR 資訊,藉此驗證 CA 的要求,以產生可信任的 NOC。

驗證程序是專員用來認證下列事項的程序:

  • 裝置已通過 Matter 認證。
  • 裝置確實是其聲稱的產品:裝置會以加密方式證明其供應商、產品 ID 和其他製造資訊。

多位管理員

節點也可以在多個 Fabric 上委派。這項屬性通常稱為「多位管理員」。舉例來說,裝置可能會同時委派給製造商的 Fabric 和雲端生態系統的 Fabric,而每個 Fabric 會處理不同的加密通訊,並獨立運作。

由於多個 Fabric 可能會共存,因此裝置可能有多組節點作業憑證。不過,節點的資料模型是共用的:叢集屬性、事件和動作在 Fabric 之間是通用的。因此,雖然在委派程序中設定了 Thread 和/或 Wi-Fi 憑證,但這些憑證屬於 Networking Operational Cluster,會在所有 Fabric 之間共用,且是節點 DM 的一部分,而非 Fabric 憑證。