قماش

بعد أن فهمنا بعض المفاهيم الأساسية حول عقدة، سنحلّل ما يتيح للأجهزة التواصل مع بعضها البعض.

تستخدم مواصفات Matter طرقًا متطورة لتشفير المعلومات وفك تشفيرها، بالإضافة إلى آليات آمنة لضمان هوية العُقدة ومشاركة بيانات الاعتماد المشفرة.

عندما تشترك مجموعة من الأجهزة في شبكة واحدة في نطاق الأمان نفسه، وبالتالي تسمح بالتواصل الآمن بين العُقد، تُسمّى هذه المجموعة Fabric. تتشارك الشبكات شهادة مرجع التصديق (CA) ذات المستوى الأعلى (جذر الثقة)، وضمن سياق مرجع التصديق، تتشارك أيضًا معرّفًا فريدًا يبلغ 64 بت يُعرف باسم معرّف الشبكة.

وبالتالي، فإنّ عملية التشغيل هي عملية تعيين بيانات اعتماد Fabric إلى عقدة جديدة لكي تتمكّن من التواصل مع العُقد الأخرى في Fabric نفسه.

بيانات الاعتماد التشغيلية

يتم ضبط Root of Trust على عقدة ضمن عملية الإعداد من خلال جهاز الإعداد، ويكون عادةً جهازًا يتضمّن نوعًا من واجهة المستخدم الرسومية، مثل هاتف ذكي أو مركز أو كمبيوتر، بعد تلقّيه من مدير نطاق إداري (ADM)، والذي يكون غالبًا نظامًا متكاملاً يعمل كـ هيئة إصدار شهادات موثوقة (CA).

يمكن للمفوض الوصول إلى هيئة إصدار الشهادات. وبالتالي، يطلب بيانات اعتماد تشغيل العقدة من المرجع المصدّق نيابةً عن العقدة التي يتم إعدادها أو المُعدّ. تتكوّن بيانات الاعتماد من جزأين:

معرّف التشغيل للعقدة (أو معرّف عقدة التشغيل) هو رقم 64 بت يحدّد بشكل فريد كل عقدة في Fabric.

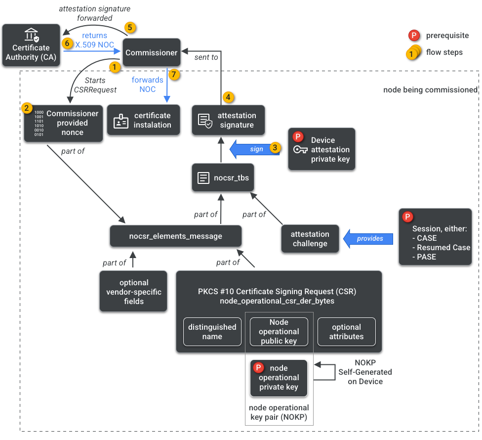
شهادة التشغيل الخاصة بالعُقدة (NOC) هي مجموعة من بيانات الاعتماد التي تستخدمها العُقد للتواصل مع بعضها البعض وتحديد هويتها داخل شبكة Fabric. ويتم إنشاؤها من خلال عملية طلب توقيع شهادة تشغيل العقدة (NOCSR).

NOCSR هو إجراء يتم تنفيذه على العقدة التي يتم تشغيلها. يربط هذا البروتوكول عدة عناصر تشفيرية، ثم يرسلها إلى المفوض الذي يطلب من منظومة هيئة إصدار الشهادات (CA) الحصول على شهادة عدم الاعتراض المقابلة. يوضّح الشكل 1 شجرة التبعية هذه والترتيب الذي تحدث به بعض العمليات.

المهام التابعة لإنشاء NOC
الشكل 1: التبعيات في إنشاء رمز NOC

مع أنّ فهم كل عنصر من عناصر التشفير مهم لتطوير حِزم SDK، إلا أنّ التحليل الكامل لدورها وتأثيراتها يقع خارج نطاق هذا الدليل التمهيدي. من المهم ملاحظة ما يلي:

  • يتم إصدار شهادات عدم الممانعة من خلال منظومة CA المتكاملة على أقمشة الإنتاج في العالم الواقعي.
  • ترتبط شهادات NOC بشكل مشفّر بزوج مفاتيح تشغيل العُقدة الفريد (NOKP).
  • يتم إنشاء NOKP من خلال العقدة التي يتم تشغيلها أثناء عملية التشغيل.
  • تتضمّن معلومات NOCSR المُرسَلة إلى النظام المتكامل مفتاح التشغيل العام للعقدة، ولكن لا يتم إرسال مفتاح التشغيل الخاص للعقدة إلى Commissioner أو إلى هيئة إصدار الشهادات (CA).
  • تستخدم عملية NOCSR مدخلات من إجراءات التصديق، وتوقيع معلومات CSRSR، وبالتالي التحقّق من صحة الطلب المقدَّم إلى هيئة إصدار الشهادات (CA) لإنشاء شهادة NOC موثوقة.

إجراء التصديق هو عملية يستخدمها المفوض للتصديق على ما يلي:

  • اجتاز الجهاز شهادة اعتماد Matter.
  • أنّ الجهاز هو بالفعل ما يدّعي أنّه: يثبت الجهاز باستخدام التشفير معرّف المورّد ومعرّف المنتج ومعلومات التصنيع الأخرى.

المشرفون المتعدّدون

يمكن أيضًا إعداد العُقد على أكثر من Fabric واحد. ويُشار إلى هذه السمة غالبًا باسم "المشرفون المتعدّدون". على سبيل المثال، قد يتم إعداد جهاز في كلّ من شبكة الشركة المصنّعة وشبكة نظام بيئي مستند إلى السحابة الإلكترونية، مع معالجة كل شبكة لمجموعة مختلفة من الاتصالات المشفرة والعمل بشكل مستقل.

بما أنّه يمكن أن تتعايش عدة شبكات Fabric، قد يتضمّن الجهاز عدة مجموعات من بيانات اعتماد التشغيل الخاصة بالعُقدة. ومع ذلك، يتم مشاركة نموذج بيانات العقدة: تكون سمات المجموعة والأحداث والإجراءات مشتركة بين الأقمشة. وبالتالي، على الرغم من ضبط Thread و/أو بيانات اعتماد شبكة Wi-Fi أثناء عملية الإعداد، إلا أنّها تشكّل جزءًا من مجموعة التشغيل الخاصة بالشبكات، ويتم مشاركتها بين جميع الشبكات، وهي جزء من إدارة الأجهزة (DM) الخاصة بالعُقدة، وليس بيانات اعتماد الشبكة.